首先,我们大致的写出要建的几张表,并自定义其Code(所谓Code其实就是自定义一个字段名,因为SQL语句不能由中文) 我们建立管理员表、老师表、学生表,起初每张表的属性没有必要填的过于全面,我们开始要注重的是表之间的关系,表的属性可以在后面添加 2、建第二类表,并完善一、二类表相互之间的关系 学生和班级之间是多对一的关系(n:1) 3、建第三类表,并完善类表相互之间的关系 选课和学生之间是多对多的关系(n:n) 课程和学生之间是多对多的关系(n:n) 成绩和学生之间是多对多的关系(n:n) 4、建第四类表,并完善类表相互之间的关系 给每一张表添加属性 学生表 班级表 开课表 公告表 概念模型整体构图: → 工具 → 【Check Model】 → 工具 → 【Generate Physical Data Model】 物理模型整体构图: → 数据库 → 【Generate Database】 生成的sql语句如下: 工作空间、概念模型、物理模型、sql源代码:
思考构图大小及范围
我们可以将不同的表按照不同的类型分开,这样一个类型的表可以一起建并且相互之间的关系不会弄混
制作概念模型
1、建第一类表
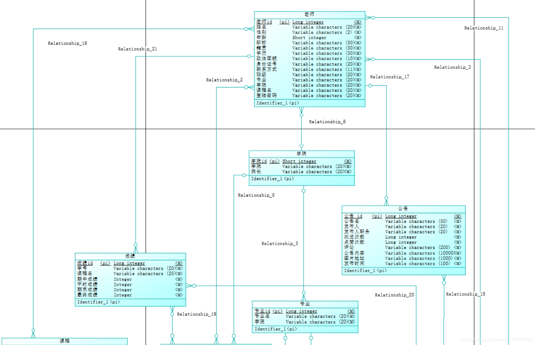
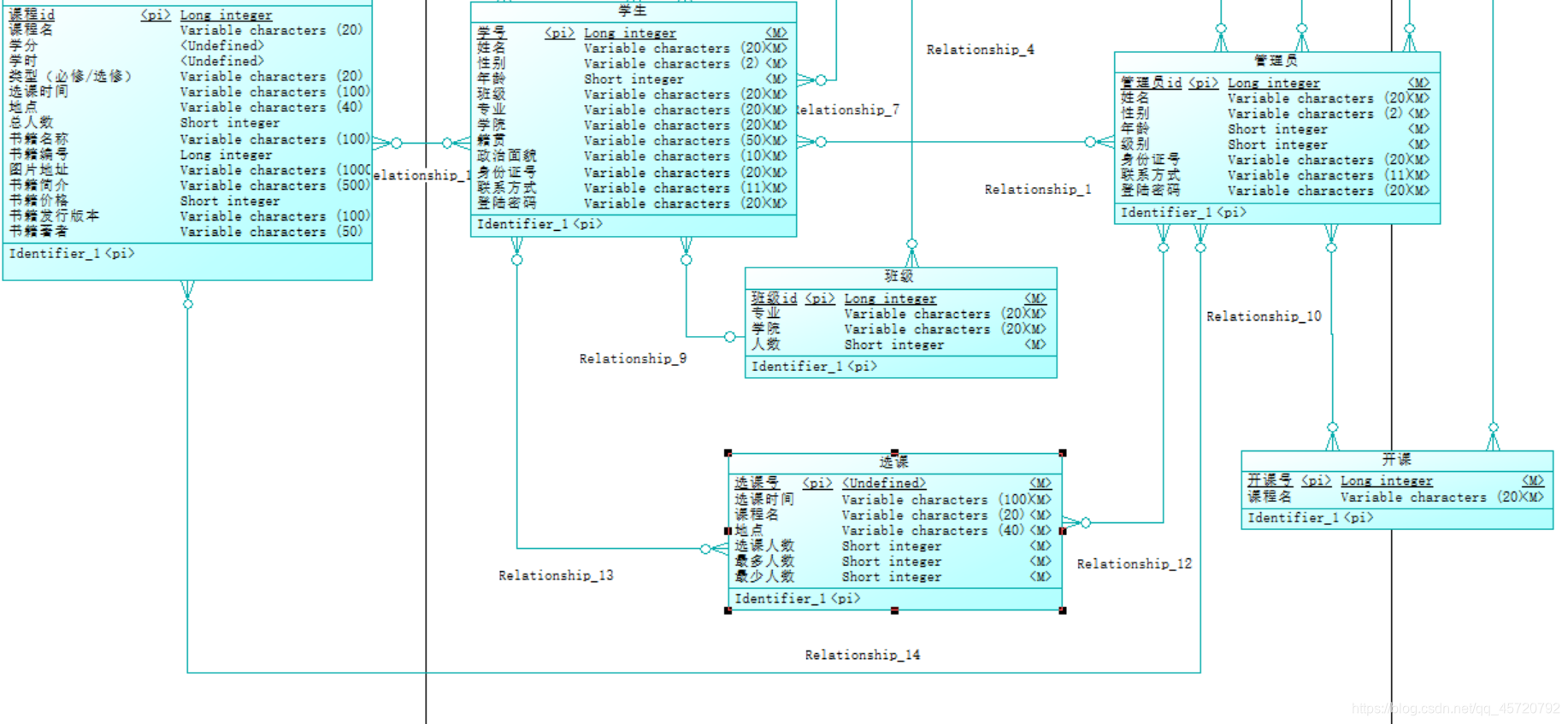
老师和学生之间是多对多的关系(n:n)
学生和管理员之间是多对多的关系(n:n)
管理员和老师之间是多对多的关系(n:n)
班级和专业之间是多对一的关系(n:1)
专业和学院之间是多对一的关系(n:1)
学生和专业之间是多对一的关系(n:1)
学生和学院之间是多对一的关系(n:1)
老师和学院之间是多对一的关系(n:1)
管理员和学院之间无关系
开课和老师之间是多对多的关系(n:n)
开课和管理员之间是多对多的关系(n:n)
选课和管理员之间是多对多的关系(n:n)
课程和老师之间是多对多的关系(n:n)
课程和管理员之间是多对多的关系(n:n)
成绩和老师之间是多对一的关系(n:1)
成绩和管理员之间是多对多的关系(n:n)
公告和老师之间是多对一的关系(n:1)
公告和管理员之间是多对多的关系(n:n)
属性的添加
其中name(名字)
code(数据库中的字段名)
Data Type(数据类型)
length(数据类型的长度)
M:Mandatory 是否为必填项 即非空
P:Primary Identifer 是否为主键
D:Displayed 是否可见每一张表的主键,都不允许被其它任何一张表作为属性使用

老师表

管理员表


专业表

学院表


选课表

课程表

成绩表



模型检测

出现 [Check Model Parameters] 对话框。

运行后,警告属于正常现象

生成物理模型


pk: 主键
fk: 外键生成数据库


链接:https://pan.baidu.com/s/1O0dLB3km5h2xN045Go2qbA
提取码:ukkp
本网页所有视频内容由 imoviebox边看边下-网页视频下载, iurlBox网页地址收藏管理器 下载并得到。
ImovieBox网页视频下载器 下载地址: ImovieBox网页视频下载器-最新版本下载
本文章由: imapbox邮箱云存储,邮箱网盘,ImageBox 图片批量下载器,网页图片批量下载专家,网页图片批量下载器,获取到文章图片,imoviebox网页视频批量下载器,下载视频内容,为您提供.
阅读和此文章类似的: 全球云计算
官方软件产品操作指南 (170)