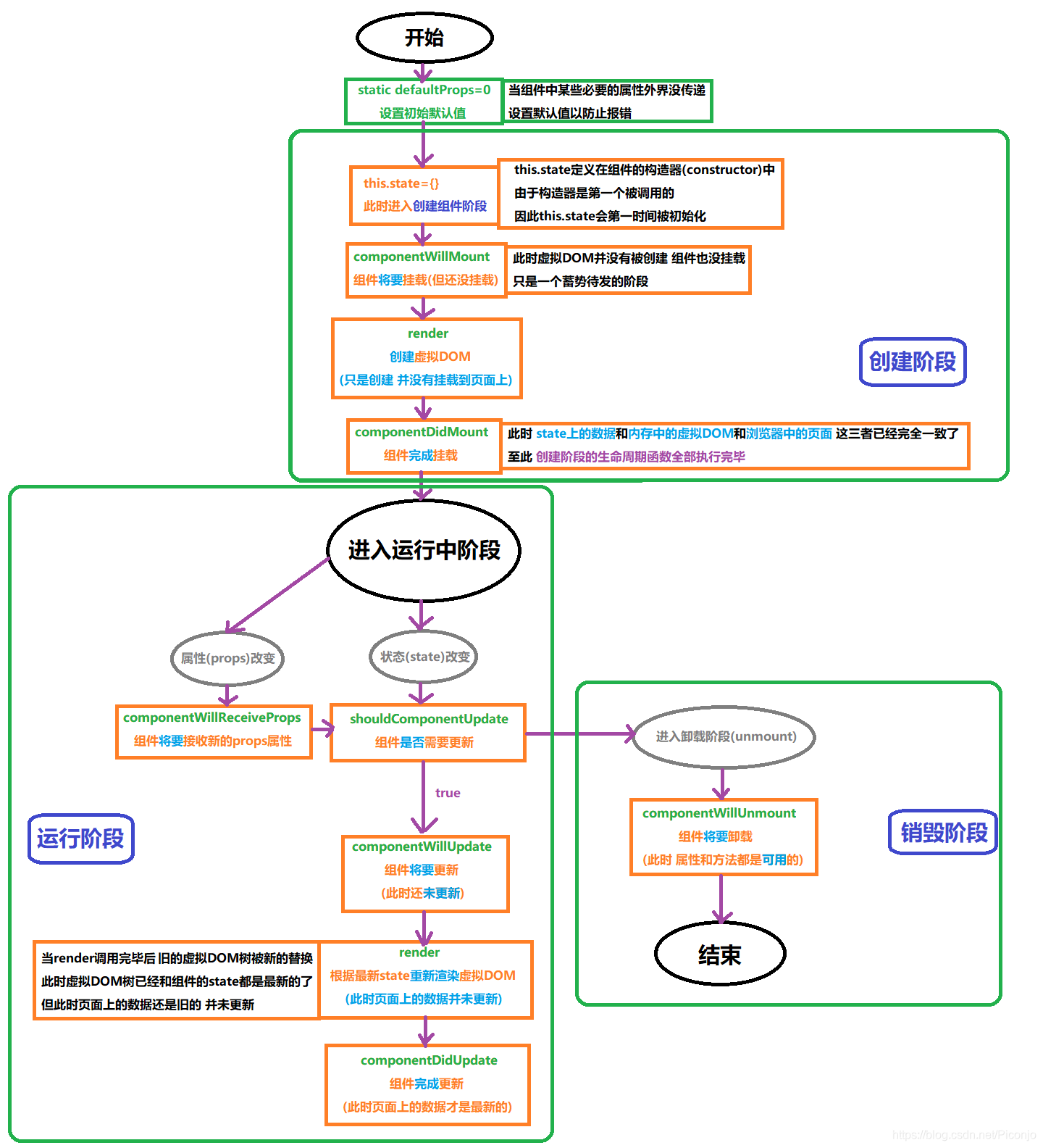
每个组件的实例从创建到运行再到销毁 在这个过程中的特定阶段会触发一系列的事件 React组件的生命周期分为三部分:创建 运行 销毁 组件 组件 组件 componentWillMount() 和 render() 和 componentDidMount() shouldComponentUpdate 和 componentWillUpdate 和 render 和 componentDidUpdate 在这里以一个计数器作为案例: (为节省篇幅 在此片段只专门列举组件运行阶段的生命周期函数) componentWillReceiveProps 这里以一个父子组件作为案例: (组件销毁阶段不太方便演示 在此就不演示了) (画了张示意图 希望能够帮助理解)
一、概述
什么是生命周期
这些事件就叫做组件的生命周期函数React的组件生命周期函数
创建阶段
(在组件的整个生命周期中只会被执行一次)
运行阶段
(根据props属性或state属性的改变 有选择性地执行0或多次
若属性从创建开始从未改变 那就是0次
属性改变了多少次 就执行多少次)
销毁阶段
(在组件的整个生命周期中只会被执行一次)
二、从案例中看生命周期
========== 组件创建阶段 ==========
import React from 'react'; export default class Hello extends React.Component { constructor(props) { super(props); this.state={ msg:"aaa" } } // ★【componentWillMount】在组件即将挂载到页面之前执行 此时页面尚未挂载到页面中 虚拟DOM也尚未创建 componentWillMount() // 相当于Vue的created生命周期 { // 此时无法获取到页面上的任何元素 console.log(document.getElementById("myh3")) // 输出undefined console.log(this.props.initCount) // 1 console.log(this.state.msg) // aaa this.testFunction(); } // 在render的return执行之前 此时虚拟DOM尚未创建 页面上是空的 无法获取任何元素 render() { console.log(document.getElementById("myh3")) // 输出undefined return <div> <h1>Counter Component</h1> <input type="button" value="+1"/> <hr/> <h3 id="myh3">当前数值为{this.props.initCount}</h3> </div> // 在render执行完毕后 内存中就有了虚拟DOM 但页面上依旧是尚未显示 } // ★【componentDidMount】在组件挂载到页面上之后执行 此时页面上已经有可见的DOM元素了 // 在该函数中可以放心地去操作页面上的DOM元素了 且最早能操作DOM元素的生命周期就是这个 // 当执行完毕该函数后 即进入了运行中的状态 该函数是创建阶段的最后一个函数 componentDidMount() // 相当于Vue的mounted生命周期 { console.log(document.getElementById("myh3")) // 能获取到DOM 不再是undefined了 } testFunction() { console.log("just test...") } } ========== 组件运行阶段 ==========
import React from 'react' import ReactDOM from 'react-dom' import Counter from "@/components/Counter" ReactDOM.render(<div> <Counter initCount={1}></Counter> </div>,document.getElementById("app")) import React from 'react'; import ReactPropTypes from "prop-types";// 提供常见的数据类型 用于类型校验 export default class Counter extends React.Component { constructor(props) { super(props); this.state={ count:props.initCount } } render() { // 在组件运行阶段时 调用render函数 页面上的DOM元素还是旧的 console.log(this.refs.h3 && this.refs.h3.innerHTML) return <div> <input type="button" value="增加" onClick={() => {this.increaseCount()}}/> <hr/> <h3 id="myh3" ref="h3">当前数值为{this.state.count}</h3> </div> } increaseCount = () => { this.setState({ count:this.state.count+1 }) } // ★【shouldComponentUpdate】判断组件是否需要更新 // 注:shouldComponentUpdate里获取的数值有迟滞性(慢半拍) 通过this获取的数据会是前一次的 // 可以在shouldComponentUpdate的入参中定义nextProps和nextState以获取props和state里的实时数据(入参的名称可任意取) shouldComponentUpdate(nextProps,nextState) { // shouldComponentUpdate要求必须返回一个布尔值 作为组件更新生命周期是否继续执行的参考 // 若返回【true】 则继续执行后面的生命周期 // 若返回【false】 则不执行后面的生命周期了 若点击增加按钮 state中的值依旧会增加 但是后面的render函数并不会被调用 因此虚拟DOM和页面上的数据都是旧的 return true; } // ★【componentWillUpdate】在组件将要更新时执行 将要更新的意思就是已经确定要更新 但是还没有实际的更新操作 // 在进入该生命周期函数的时候 内存中的虚拟DOM和页面上的DOM元素都还是旧的 componentWillUpdate() { // 此时页面上的DOM节点还是旧的 尚未更新 console.log(this.refs.h3.innerHTML) // 比如页面上展示的数值为3 那么此时这里打印的还是2 } // ★【componentDidUpdate】在组件完成更新后执行 此时state中的数据和虚拟DOM和页面上的DOM都已更新为最新的了 componentDidUpdate() { console.log(this.refs.h3.innerHTML) } } import React from 'react'; // 父组件 export default class Parent extends React.Component { constructor(props) { super(props); this.state={ msg:"Old Parent Msg" } } render() { return <div> <h1>Parent</h1> <input type="button" value="修改" onClick={() => {this.changeMsg()}}/> <hr/> <Son parentMsg={this.state.msg}></Son> </div> } changeMsg = () => { this.setState({ msg:"New Parent Msg" }) } } // 子组件 class Son extends React.Component { constructor(props) { super(props); this.state={} } render() { return <div> <h3>Son : {this.props.parentMsg}</h3> </div> } // ★【componentWillReceiveProps】在组件将要接收外界传来的props时执行 // 当组件第一次被渲染到页面上的时候并不会触发该生命周期函数 // 只有 外界通过某些事件重新修改了传入的props数据 才会触发该生命周期函数 componentWillReceiveProps(nextProps) { // 通过this.props获得的并不是最新的props数据 而是被触发后上一次的旧值 // 若要获取最新的属性值 则需要在入参中定义nextProps 然后通过nextProps获取 console.log("旧值:"+this.props.parentMsg+" - 新值:"+nextProps.parentMsg) } } 生命周期函数的入参列表:
三、从示意图中看生命周期

本网页所有视频内容由 imoviebox边看边下-网页视频下载, iurlBox网页地址收藏管理器 下载并得到。
ImovieBox网页视频下载器 下载地址: ImovieBox网页视频下载器-最新版本下载
本文章由: imapbox邮箱云存储,邮箱网盘,ImageBox 图片批量下载器,网页图片批量下载专家,网页图片批量下载器,获取到文章图片,imoviebox网页视频批量下载器,下载视频内容,为您提供.
阅读和此文章类似的: 全球云计算
官方软件产品操作指南 (170)