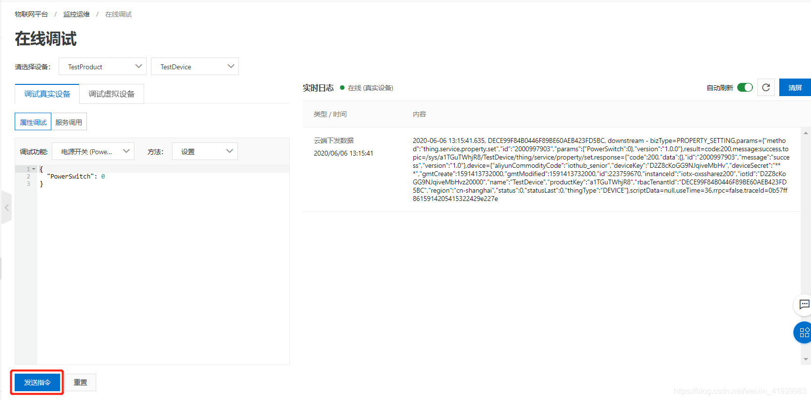
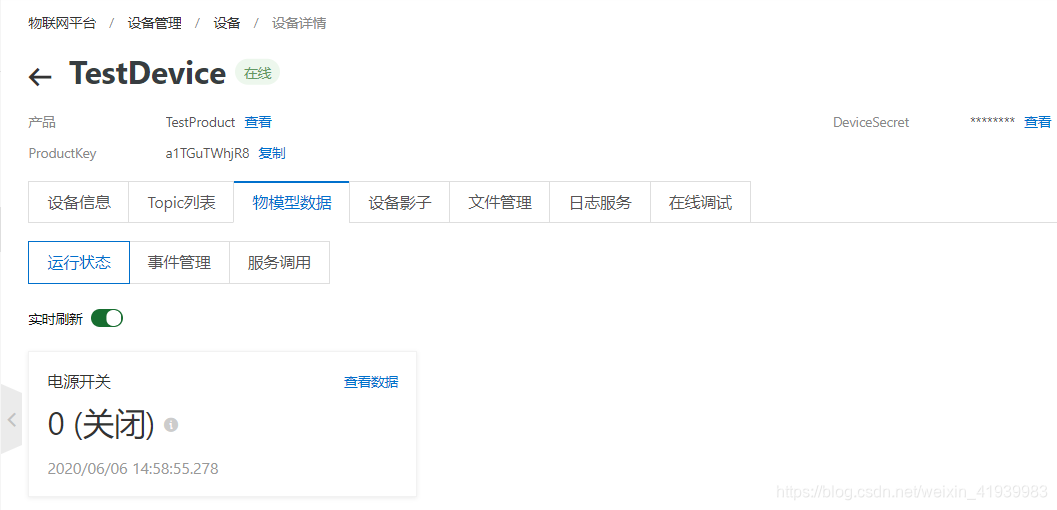
模组:ESP-12F || ESP-12S || 待补充 … 平台:阿里云物联网平台 固件:ESP8266 MQTT透传AT固件 目录 下载地址:https://docs.ai-thinker.com/esp8266/sdk 固件说明:推荐下载第二个AT固件,即 ESP8266 MQTT透传AT固件(AT口改为UART0),记得下载使用指导。不过需要提醒大家,这个固件是针对ESP-12S模组开发,应该可以完美运行于ESP-12S模组;但是,我发现在ESP-12F模组中,MQTT指令可以运行,而以前默认AT固件的某些基础命令则无法执行,一直ERRPOR。后面会提及这里。 两个固件都可以下载,区别不大,只是AT指令使用串口不同。如果有探究精神,可以选择ESP8266 MQTT默认透传AT固件,个人觉得那个固件很麻烦,AT指令需要一个串口,log需要一个串口,因为我也没调通那个固件。推荐第二个,只需要一个串口。 注意,不同模组的烧录参数、连线方式,这里就不细说。烧录成功后,开始测试AT指令连接阿里云物联网平台。 1. 创建产品 点击“创建产品”,产品命名为“TestProduct” 2. 创建设备 点击“添加设备”,选择产品为“TestProduct”,设备命名“TestDevice” 3. 生成物模型 选择“产品”,选择“功能定义”,选择“编辑草稿” 添加自定义功能 发布上线 说明:阿里云物联网平台有多种连接方式,官方比较推荐使用SDK方式连接,因为这样通信比较安全,官方SDK帮你做了很多处理。作为测试,我们选用开放协议自主接入方式,使用MQTT-TCP连接通信,使用MQTT AT 指令连接上云。 文档:https://help.aliyun.com/document_detail/73742.html?spm=a2c4g.11174283.6.593.349f1668tBCTLM 1. MQTT 连接参数的计算(强烈推荐先使用方法3,新手自己推算比较麻烦,示例方法3) 查看产品参数、设备参数 一键复制,保存在文本中,待用 方法1:阅读文档,可以自己计算 Hash在线计算工具:https://1024tools.com/hmac 方法2:使用安信可在线生成工具 在线地址:https://www.ai-thinker.com/service/mqttPassword 工具说明:安信可在线生成工具,默认不使用timestamp连接参数,默认哈希函数 hmasha1 方法3:使用阿里云物联网平台配置工具 链接:https://pan.baidu.com/s/1SrEbNda0V3abT7EZXaE4sw 工具界面: 参数计算: 复制下来,保存在文本中,待用 2. 阿里云物联网平台的连接 指令查看(下载AT固件的使用指导手册) 连接过程: 参考示例: 此时,我们已经成功连接上阿里云物联网平台,可以查看到设备处于在线状态,下面就可以进行通信啦 3. 阿里云物联网平台的通信 (1)查看设备的Topic列表,选择物模型通信Topic,可以看到有很多Topic,(当然,你也可以选择自定义Topic) (2)打开在线调试,我们可以进行调试真实设备 (3)打开运行状态,我们可以看到云端设备的实时状态 (4)下面,开始进行通信测试 ++ESP8266 订阅设备属性设置 –云端 下发设备属性设置指令 ++ESP8266 接收到设备属性设置指令 ++ESP8266 上报设备属性信息 可以看到上报设备信息错误,因为我们在定义产品时选择的AJSON数据格式 上报数据成功,并且成功接收到云端的反馈信息 当上报为”1″时,运行状态实时刷新 笔者发现,烧录了ESP8266 MQTT透传AT固件后,有些基础 AT指令运行失败,可能时裁剪了或者怎么滴,我没有ESP-12S模组,无法查找问题来自哪里,有可能是不能完美适配ESP-12F模组,如下图 但是,通过查看使用指导手册里面的指令,发现还是能满足我们的需求,所以我不是很在意这些,够用就好啊。 另外,如果大家测试完后想恢复出厂默认AT固件,可以下载出厂默认 AT 固件,烧录即可,掌握烧录方法不虚。 嘿嘿,过两天更新 STM32F103 使用 ESP8266 AT指令连接阿里云物联网平台 , 想打游戏啦… …
一、烧录ESP8266 MQTT透传AT固件

二、部署阿里云物联网平台








三、连接阿里云物联网平台






提取码:rfa0 

{ "ProductKey": "a1TGuTWhjR8", "DeviceName": "TestDevice", "DeviceSecret": "D5JIkQ5iAuhRjJuGbSgGlpYd3mmjOhPX" } 连接域名:a1TGuTWhjR8.iot-as-mqtt.cn-shanghai.aliyuncs.com:1883 ClientId: 123456|securemode=3,signmethod=hmacsha1,timestamp=789| Username: TestDevice&a1TGuTWhjR8 Password: 0EE972B6F5075EEFB0569DBC8871D0FE7FABD7C3
//ESP12F MQTT AT ALIYUN 2020-06-06 //1.连接上云 AT+RST AT+RESTORE AT+CWMODE=1 AT+CIPSNTPCFG=1,8,"ntp1.aliyun.com" AT+CWJAP="WiFi名字","WiFi密码" AT+MQTTUSERCFG=0,1,"NULL","用户名","密码",0,0,"" AT+MQTTCLIENTID=0,"ClienId" //clientId第二个参数注意每个逗号后加分隔符“”,例如:t|securemode=3,signmethod=hmacsha1, AT+MQTTCONN=0,"连接域名",1883,1 //连接域名中的端口号已经被提到后面了,所以删去“:1883” //2.断开连接(先别断开,我们还要做通信测试) AT+MQTTCLEAN=0




//MQTT指令示例: SUB PUB //1. 订阅 AT+MQTTSUB=0,"topic",1 //2. 发布 AT+MQTTPUB=0,"topic","test",1,0
//Topic列表 //属性设置 /sys/a1TGuTWhjR8/TestDevice/thing/service/property/set /sys/a1KIUPF4pAV/TestDevice/thing/service/property/set_reply //属性上报 /sys/a1TGuTWhjR8/TestDevice/thing/event/property/post /sys/a1TGuTWhjR8/TestDevice/thing/event/property/post_reply //事件上报 /sys/a1TGuTWhjR8/TestDevice/thing/event/${tsl.event.identifer}/post /sys/a1TGuTWhjR8/TestDevice/thing/event/${tsl.event.identifer}/post_reply //服务调用 /sys/a1TGuTWhjR8/TestDevice/thing/service/${tsl.service.identifer} /sys/a1TGuTWhjR8/TestDevice/thing/service/${tsl.service.identifer}_reply
//1.订阅设备属性设置 AT+MQTTSUB=0,"/sys/a1TGuTWhjR8/TestDevice/thing/service/property/set",1![]()


//2.订阅云端响应属性上报 AT+MQTTSUB=0,"/sys/a1TGuTWhjR8/TestDevice/thing/event/property/post_reply",1 //3.上报设备属性信息 // 上报参考格式: AT+MQTTPUB=0,"/sys/a1TGuTWhjR8/TestDevice/thing/event/property/post","test",1,0 // 上报JSON格式: AT+MQTTPUB=0,"/sys/a1TGuTWhjR8/TestDevice/thing/event/property/post","{"method":"thing.service.property.set","id":"2012934115","params":{"PowerSwitch":0},"version":"1.0.0"}",1,0 //注意:JSON格式,,字符串遇到逗号(,)和双引号(“)需要加转义字符 





四、ESP-12F模组烧录固件带来的问题


本网页所有视频内容由 imoviebox边看边下-网页视频下载, iurlBox网页地址收藏管理器 下载并得到。
ImovieBox网页视频下载器 下载地址: ImovieBox网页视频下载器-最新版本下载
本文章由: imapbox邮箱云存储,邮箱网盘,ImageBox 图片批量下载器,网页图片批量下载专家,网页图片批量下载器,获取到文章图片,imoviebox网页视频批量下载器,下载视频内容,为您提供.
阅读和此文章类似的: 全球云计算
官方软件产品操作指南 (170)