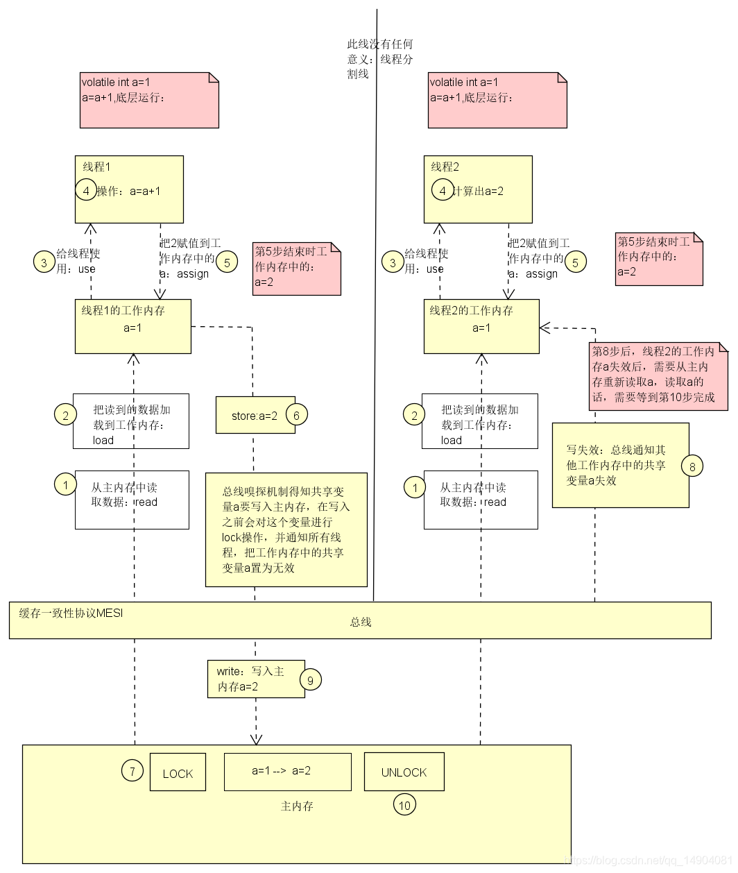
volatile是java 中的一个关键字,类似synchronized又有不同 volatile :一个变量被volatile 修饰之后,线程之间可以共享,就是所谓的线程共享变量 但为什么能够线程共享,又为什么volatile 不像synchronized能保证原子性,这要从java内存模型来说起。 Java内存模型定义了以下八种操作来完成:(这八种操作要对照这下面的图来理解) 1:普通变量在线程中的操作,简单分:1,2,3,4,5步 java 中,每个线程都是有各自的工作内存,而在进行操作的时候,都是从主内存读取到工作内存中来进行运算或者操作,并不影响主内存中的值,但是若是被volatile 修饰之后,说明是个共享变量,底层的汇编语言会加上汇编的lock前缀指令,并开启缓存一致性协议,a在变的时候就会刷新主内存中的a,但是为了保证刷新主内存中的a值之后被其他线程所知道,使用总线嗅探机制监听并通知其他线程,下面由两个线程来分析volatile 变量: 1:如果线程2的第5步在写失效之前,就是线程2已经把a=2赋值到工作内存了,这时候被置为失效, 会重新从主内存中读取数据,但不会在进行+1操作了,导致线程2的+1操作丢失,这也是为什么volatile 不能保证原子性,就是因为缓存一致性的写失效原因 PS:为什么要在写入前Lock ? 如果不Lock 的话,线程2得到写失效通知将a失效后,线程2重新读取主内存的值还没被线程1刷新。那样线程2加载到工作内存中的值还是老值,这样就违背共享了,Lock 之后,线程2读取的时候会读取不到,会等UnLock后读取,这样读取的就是新值 查了很多资料的个人理解,有不正之处还望指出改正。

此图流程:2个线程同时完成 1234步,但是线程1是先完成第5步 ,这时候会触发缓存一致性,走678910,这时候线程2在做第5步的时候会重新读取a的值放入工作内存重新进行计算,其他情况最后说。
2:如果两个线程同时完成第5步,谁会刷新到主内存?这时候CPU会随机选择一个,让另一个 线程的工作内存的共享变量a失效
本网页所有视频内容由 imoviebox边看边下-网页视频下载, iurlBox网页地址收藏管理器 下载并得到。
ImovieBox网页视频下载器 下载地址: ImovieBox网页视频下载器-最新版本下载
本文章由: imapbox邮箱云存储,邮箱网盘,ImageBox 图片批量下载器,网页图片批量下载专家,网页图片批量下载器,获取到文章图片,imoviebox网页视频批量下载器,下载视频内容,为您提供.
阅读和此文章类似的: 全球云计算
官方软件产品操作指南 (170)