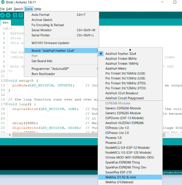
WeMos D1开发板以ESP8266WIFI开发板为基础,使用Arduino开发板的设计,工作电压为3.3V设计出来的开发板,这个开发板仅仅是使用了Arduino uno的布局设计,并不是Arduino的开发板。 下面是关于这块开发板的说明书: 总结下: 此开发板芯片为ESP8266(32位),缓存比Arduino Uno大,并且包含11个数字IO引脚以及1个模拟输入引脚,使用Micro-B type USB线进行连接。 下面是引脚方面的说明! 所有的引脚都需要跑到3.3V上,并且除了D0口其他口都支持interrupt/PWM/I2C/one-wire。 下面是在Arduino IDE中部署其开发环境 软件需要如下3个: CH340G USB to UART driver: https://www.wemos.cc/downloads Python 2.7: https://www.python.org/downloads/release/python-2713/ Arduino 1.8.2: https://www.arduino.cc/en/Main/Software 在Arduino的目录下新建2个文件夹esp8266com及esp8266 在Github上下载其库文件: 将压缩包放到esp8266目录下,然后解压: 将里面的文件移到到esp8266中,再将Arduino-master与Arduino-master.zip删掉。 最后变成这个样子即可! 打开CMD然后执行如下命名: 此命令将会下载开发板所需要的工具,一切正常,且安装好将会是这样的。 这样就完成了安装!!! 使用Arduino IDE时要选中正确的开发板,Toos>Board中选择”WeMos D1 R2 & Mini”即可: 下面是几个示例代码: Blink 查看下芯片的ID,这里串口打印频率要选择115200 运行一个简单的Web Server ssid填写wifi名,password填写wifi密码 



![]()



python get.py

/* ESP8266 Blink by Simon Peter Blink the blue LED on the ESP-01 module This example code is in the public domain The blue LED on the ESP-01 module is connected to GPIO1 (which is also the TXD pin; so we cannot use Serial.print() at the same time) Note that this sketch uses LED_BUILTIN to find the pin with the internal LED */ void setup() { pinMode(LED_BUILTIN, OUTPUT); // Initialize the LED_BUILTIN pin as an output } // the loop function runs over and over again forever void loop() { digitalWrite(LED_BUILTIN, LOW); // Turn the LED on (Note that LOW is the voltage level // but actually the LED is on; this is because // it is active low on the ESP-01) delay(1000); // Wait for a second digitalWrite(LED_BUILTIN, HIGH); // Turn the LED off by making the voltage HIGH delay(2000); // Wait for two seconds (to demonstrate the active low LED) }
/* Get Chip ID * wemos.cc * * */ void setup() { Serial.begin(115200); } void loop() { Serial.println(""); Serial.println(""); Serial.println("Check ID in:"); Serial.println("https://www.wemos.cc/verify_products"); Serial.printf("Chip ID = %08Xn", ESP.getChipId()); Serial.println(""); Serial.println(""); delay(5000); }
#include <ESP8266WiFi.h> #include <WiFiClient.h> #include <ESP8266WebServer.h> #include <ESP8266mDNS.h> const char* ssid = "........"; const char* password = "........"; ESP8266WebServer server(80); const int led = 13; void handleRoot() { digitalWrite(led, 1); server.send(200, "text/plain", "Hello from esp8266!"); digitalWrite(led, 0); } void handleNotFound(){ digitalWrite(led, 1); String message = "File Not Foundnn"; message += "URI: "; message += server.uri(); message += "nMethod: "; message += (server.method() == HTTP_GET)?"GET":"POST"; message += "nArguments: "; message += server.args(); message += "n"; for (uint8_t i=0; i<server.args(); i++){ message += " " + server.argName(i) + ": " + server.arg(i) + "n"; } server.send(404, "text/plain", message); digitalWrite(led, 0); } void setup(void){ pinMode(led, OUTPUT); digitalWrite(led, 0); Serial.begin(115200); WiFi.begin(ssid, password); Serial.println(""); // Wait for connection while (WiFi.status() != WL_CONNECTED) { delay(500); Serial.print("."); } Serial.println(""); Serial.print("Connected to "); Serial.println(ssid); Serial.print("IP address: "); Serial.println(WiFi.localIP()); if (MDNS.begin("esp8266")) { Serial.println("MDNS responder started"); } server.on("/", handleRoot); server.on("/inline", [](){ server.send(200, "text/plain", "this works as well"); }); server.onNotFound(handleNotFound); server.begin(); Serial.println("HTTP server started"); } void loop(void){ server.handleClient(); }
本网页所有视频内容由 imoviebox边看边下-网页视频下载, iurlBox网页地址收藏管理器 下载并得到。
ImovieBox网页视频下载器 下载地址: ImovieBox网页视频下载器-最新版本下载
本文章由: imapbox邮箱云存储,邮箱网盘,ImageBox 图片批量下载器,网页图片批量下载专家,网页图片批量下载器,获取到文章图片,imoviebox网页视频批量下载器,下载视频内容,为您提供.
阅读和此文章类似的: 全球云计算
官方软件产品操作指南 (170)